Sidhaarth Sredharan Murali

I'm a Master's student at CMU's School of Computer Science (Fall 2025), focusing on AI Safety, Alignment, and Reinforcement Learning. Over the past year, I’ve transitioned from being new to reinforcement learning to leading hands-on research in RL-based post-training for large language models. I treat research as a sustained effort—dedicating years to making real progress toward solving complex problems rather than just incremental advances.

At CMU, I work closely with faculty across reasoning, exploration, and multi-agent learning:

  • I work with Chenyan Xiong on reinforcement learning for agentic search and retrieval, studying how RL-based objectives can improve long-horizon reasoning, tool use, and decision-making in information-seeking agents.
  • I work with Katia Sycara on game-theoretic and control-theoretic reinforcement learning for multi-agent systems, exploring how deception and coordination emerge in social deception settings.
  • I work with Andrea Zanette on exploratory reinforcement learning, focusing on how exploration strategies interact with safety constraints, sparse rewards, and optimization dynamics.

Previously, I developed a bi-level hierarchical RL framework that jointly trains solver models and process reward models, improving reasoning robustness and sample efficiency. This work, matured at CMU, is titled Textual Actor Critic Beyond Training and is currently under submission to ICML 2026.

Sidhaarth Sredharan Murali

Industrial Experience

Confident AI (YC W25) — Built and shipped agentic red‑teaming and evaluation systems. Engineered guardrails for prompt injection, PII leakage, and unsafe reasoning, contributing to meaningful revenue growth and scaling DeepEval significantly.
IBM Research — Developed Joint Retriever-Reader architectures for small LMs using two-stage training and contrastive learning, achieving 60% latency reduction.
Exela Technologies — Developed BERT + ViT multimodal chatbot for radiology reports with full‑stack Streamlit deployment.

Research

GRILL

Textual Actor Critic Beyond Training

Sidhaarth Sredharan*, Utsav Singh*, Danush Khanna, Souradip Chakraborty, Amrit Singh Bedi
Under submission to ICML 2026
SELF-PERCEPT

SELF-PERCEPT: Introspection Improves Large Language Models' Detection of Multi-Person Mental Manipulation in Conversations

Aditya Guru, Siddharth Shukla, Tanuj Tyagi, Sidhaarth Sredharan, Danush Khanna, Pratinev Seth, Kripa Ghosh
Published at ACL Main 2025
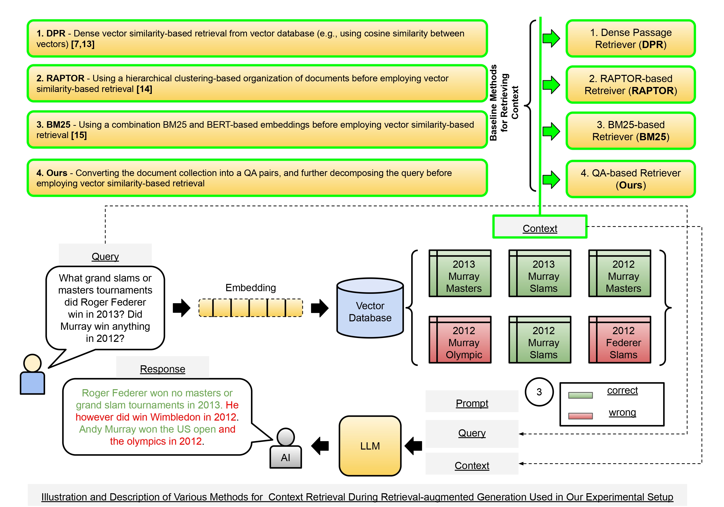
QA-RAG

QA-RAG: Leveraging Question and Answer-based Retrieved Chunk Re-Formatting for Improving Response Quality During Retrieval-augmented Generation

Sidhaarth Sredharan, Kaushik Roy, Yuxin Zi, Chathurangi Shyalika, Renjith Prasad, Vedant Palit, Amit Sheth
Preprint on Preprints.org (2024)
LADDER

LADDER: Latent Attention and Decomposition for Deep Enhanced Retrieval in Medical Question Answering Systems

Sidhaarth Sredharan, Sowmya Kamath, Supreetha R
Published at NLDB 2025
ReMAG-KR

ReMAG-KR: Retrieval and Medically Assisted Generation with Knowledge Reduction for Medical Question Answering

Sidhaarth Sredharan, Sowmya Kamath, Supreetha R
Published at ACL-SRW 2024
NBA MVP

NBA MVP Prediction and Historical Analysis using Cross-Era Comparison Approaches

Sidhaarth Sredharan, Ishan Godbole, Sowmya Kamath
Published at ICCCNT 2024
Degree Networks

Does Degree Capture It All? A Case Study of Centrality and Clustering in Signed Networks

Sidhaarth Sredharan, Abhin B, Ramya D Shetty, Shrutilipi Bhattacharjee
Published at CODS-COMAD 2024
SCaLAR

SCaLAR at SemEval-2024 Task 8: Unmasking the machine: Exploring the power of RoBERTa Ensemble for Detecting Machine Generated Text

Sidhaarth Sredharan, Abhin B, Anand Kumar M
Published at SemEval Workshops 2024